Mechanical Monster
Cube
< Back to projects

The Mechanical Monster

3D modeling • 3D animating • Projection

Blender Adobe Premiere Photoshop

The Mechanical Monster is a small-scale school project that aimed to teach us how to use IK armatures, as well as photo projection to emulate a real-life environment.

I went for a sort of apocalyptic scenario filmed in found-footage style, so I could play around with camera movements and special effects. Camera filters were applied to add impact to certain events.

Credits:

Robot design inspired by Benjamin Dechantigny

Armature & photos provided François Arsenault

Sound effects: freesound.org

Cube
Cube
Cube
Process Process

1. Designing the robot

The robot is based on a photo montage made by a friend. I started by drawing a sketch representing various key features of the original design, such as the eye, the gears or the saw hand. The rest was altered to better fit the rig provided to us.

Original design

Original design

Sketch

My revised sketch

2. Modeling

The robot was mainly modeled using default shapes, although the head has some more complex stuff. For the rig to work, it is important that each limb is clearly separated and connected by some kind of joint.

Robot model

Robot full model

Upper body

Close-up on the upper body

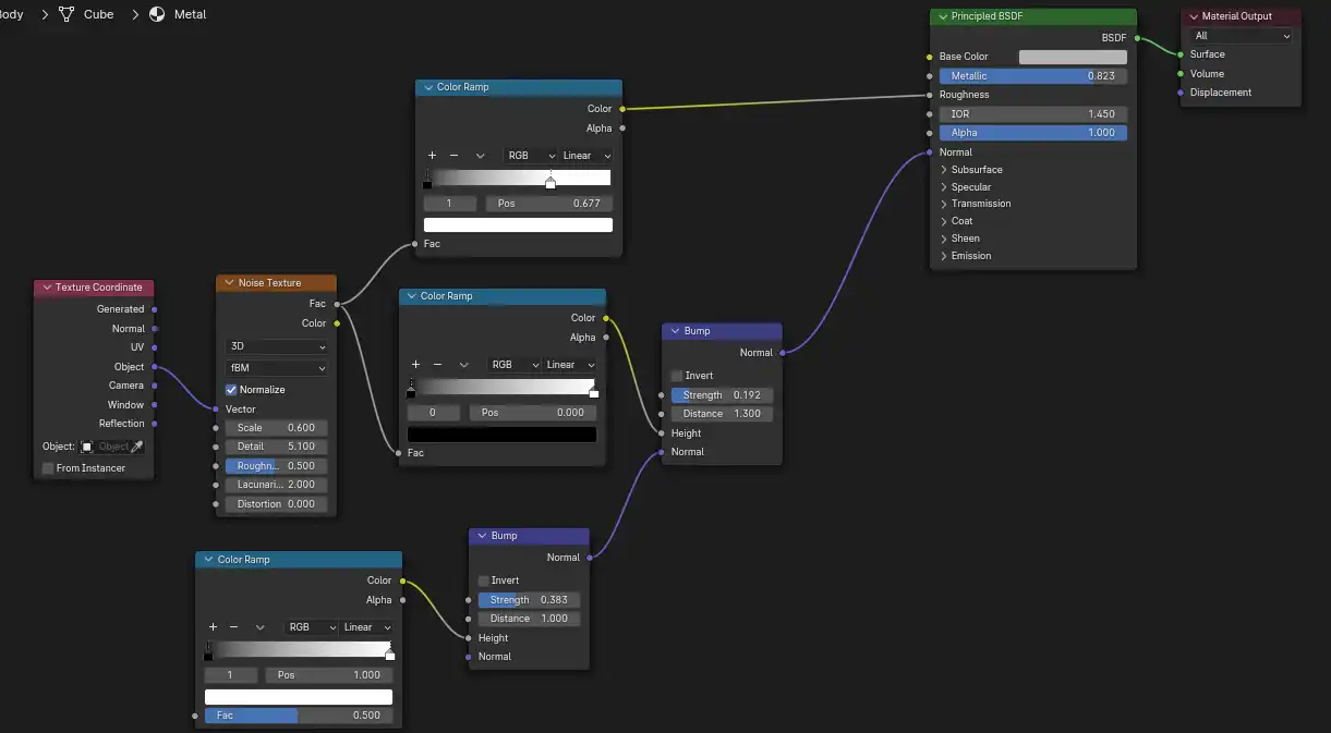
3. Textures

Another goal of this project was to make us use PBR materials, so I created a texture emulating dirty metal. The texture was made using bumps and noise nodes. The saw and reactor were instead made using image textures.

Shader

Anatomy of the shader

Textured robot

Result on the mesh

4. Rigging

The armature provided uses Inverse Kinematics technology (IK), with a control bone for the legs, and en Empty to control the arms. I had to mess with a couple of settings to get the saw to stick to the arm, otherwise it would float in the air.

Arm IK

The arms and legs are controlled by an Empty located on the hand

Leg IK

The legs have a control bone on the heel and knee

Sawblade

The saw is controlled by the IK but will always follow the arm's rotation

5. Environment

For the environment, we had to choose a photo among the ones provided by the teacher. Then, we had cut out the foreground objects in Photoshop to insert them in the 3D space as Planes, in front of the robot.

Original photo

Original photo

Foreground objects

Foreground objects

3D scene

3D scene

6. Animation

The main task was to animate a walk cycle using the IK rig. The process went very smoothly. I tried making it so the robot was always moving in some way, even when stationnary, to give it a more organic feel. The laser is a cylinder with a ton of emission, and everything is shot on a transparent background.

Animation

Animation process with timeline

Render w/o background

Render without the background image

7. Visual effects

This step was not required, but I figured it would be fun to do. I took the liberty to play around with the camera to give the sequence a found-footage style. I also added filters for more immersion and to add impact to certain events. The explosions are from Youtube et the sound effects are from freesound.org.

Animating the camera

Animating the camera in Premiere

Render w/ VFX

Final render with VFX

Cube
Cube
Cube